Кіру
  • Тарифтер
  • Қолдау

  • Тақырыпты өзгерту

Translate not found: free trial for 14 days
Қазір бастаңыз, кейін жоспар таңдаңыз.

Translate not found: no credit card required no obligation no risk
Команда 3
69.90
Тегін
айына
  • 10 қатысушылар
  • 10 Translate not found: projects3
  • 10 Translate not found: gb Translate not found: per_team
  • Translate not found: roles_and_chats
  • Translate not found: ai-services
  • Translate not found: integra
Translate not found: free trial for 14 days
Қазір бастаңыз, кейін жоспар таңдаңыз.
Translate not found: no credit card required no obligation no risk
Команда 3
69.90
Тегін
айына
  • 10 қатысушылар
  • 10 Translate not found: projects3
  • 10 Translate not found: gb
  • Translate not found: roles_and_chats
  • Translate not found: ai-services
  • Translate not found: integra
Translate not found: ai_
CRM
Translate not found: services_for_business

Барлық нәрсені жұмысқа салу Translate not found: together

Translate not found: projects_people_knowledge_and_much_more_a_platform_that_makes_things_easier

Бастау
Өнімдер

Translate not found: set_up_your_workspace жұмыс орны

Translate not found: from_workflow_tools_to_connections_and_beyond_theres_much_more_to_explore

Гант диаграммалары

Translate not found: the_gantt_chart_clearly_shows_the_project_plan

Доски

Translate not found: interactive_online_whiteboard_for_teamwork_

Канбан

Translate not found: visualize_the_workflow

Тапсырмалар тізімі

Translate not found: all_tasks_are_in_front_of_your_eyes_add

Күнтізбе

Translate not found: projects_tasks_and_events_in_one_overview

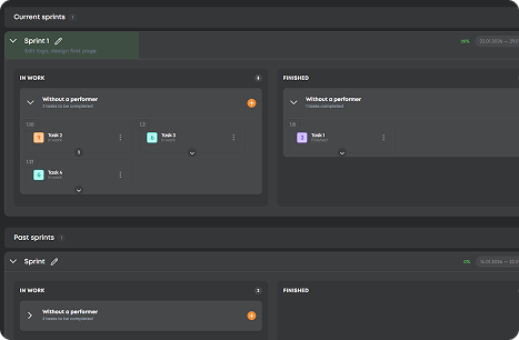
Translate not found: sprints

Translate not found: flexible_planning_without_progress_in_real_time

CRM

Translate not found: set_up_a_crm_structur

  • Нақтылықпен жоспарлау Гант диаграммалары
    Translate not found: schedule_adjust_and_track_relations_to_ensure_that_projects_stay_on_time_
  • Жұмысты ұйымдастыру Доски
    Translate not found: structure_projects_monitor_progress_and_keep_everything_under_control
  • Translate not found: visualize_workflows Канбан
    Translate not found: flexible_boards_where_tasks_flow_priorities_stand_out_and_progress_stays_visible
  • Әр тапсырманы Capture етү Істеу тізімдері
    Жылдам жазбалардан бастап үлкен мақсаттарға дейін, әр тапсырма бір жерге жиналып, орындалады.
  • Уақытқа назар аударыңыз Күнтізбе
    Жоспарлаңыз, кестелеңіз және барлық нәрсені үйлестіру үшін мерзімдер мен кездесулерді үйлестіріңіз.
  • Translate not found: focus_on_tasks Translate not found: sprints
    Translate not found: keep_the_team_focused_more_r_speed
  • Translate not found: work_anywhere CRM
    Translate not found: one_space_to_post_projects_connect_with_talent_and_build_results_together
  • Нақтылықпен жоспарлау

    Гант диаграммалары

    Translate not found: schedule_adjust_and_track_relations_to_ensure_that_projects_stay_on_time_
    Translate not found: learn_more
  • Жұмысты ұйымдастыру

    Доски

    Translate not found: structure_projects_monitor_progress_and_keep_everything_under_control
    Translate not found: learn_more
  • Translate not found: visualize_workflows

    Канбан

    Translate not found: flexible_boards_where_tasks_flow_priorities_stand_out_and_progress_stays_visible
    Translate not found: learn_more
  • Әр тапсырманы Capture етү

    Тапсырмалар тізімі

    Жылдам жазбалардан бастап үлкен мақсаттарға дейін, әр тапсырма бір жерге жиналып, орындалады.
    Translate not found: learn_more
  • Уақытқа назар аударыңыз

    Күнтізбе

    Жоспарлаңыз, кестелеңіз және барлық нәрсені үйлестіру үшін мерзімдер мен кездесулерді үйлестіріңіз.
    Translate not found: learn_more
  • Translate not found: focus_on_tasks

    Translate not found: sprints

    Translate not found: flexible_planning_without_progress_in_real_time
    Translate not found: learn_more
  • Translate not found: work_anywhere

    CRM

    Translate not found: one_space_to_post_projects_connect_with_talent_and_build_results_together
    Translate not found: learn_more

Translate not found: unite_projects_teams_and_talents_on_platform_built_for_successful_work_all_the_gears_of_your_projects_spinning_in_one_place_together

Қазір сынап көріңіз
  • Канбан
  • Доски
  • Гант диаграммалары
  • Translate not found: sprints
  • Translate not found: documents
  • Кестелер
  • Күнтізбе
  • Есептер
  • Translate not found: wikis
  • CRM
  • Translate not found: ai_
Артықшылықтар

Translate not found: your_command_center_for_effective_work Translate not found: effective_work

Translate not found: workspace_full_of_smart_moves_turn_small_sparks_into_big_projects

Барлық біріккен жоба қозғалтқышы

Translate not found: plan_track_and_adjust_projects_without_switching_apps_ensuring_smoother_workflows
Тіркелу жасаңыз
Өнімділік

Translate not found: all_your_projects_under_one_roof

Жоспарлаудан жұмысқа қабылдауға дейін
Тегін бастаңыз
Translate not found: chat_share_files_and_coordinate_across_teams_keep_all_discussions_files_and_updates_in_one_place

Translate not found: hire_smart_work_smooth

Translate not found: instantly_find_and_assign_tasks_to_skilled_freelancers_ensuring_projects_move_forward_efficiently_while_maintaining_quality
Translate not found: plan1
Translate not found: track
Translate not found: deliver
Часто задаваемые вопросы

Translate not found: got_questionsБіз сені қолдаймыз

Translate not found: our_mission_is_to_make_work_effortless_and_that_includes_guidance_for_closer_look_at_every_detail_check_out_our_full_faq_section_read_more_answers_
ZIO басқа нәрселерден қалай ерекшеленеді?
Translate not found: zio_is_a_single_platform_combined_crm
Translate not found: who_is_zio_built_for__individuals_teams_or_companies
Translate not found: zio_is_designed_for_teams_and_entrepreneurs
ZIO бағасы қанша?
Translate not found: zio_offers_8_personalized_pricing_plans_for_different_types_of_teams_from_19__to_495___choose_your_perfect_fit_learn_more_about_it_in_tariffs___tab Translate not found: tariffs_
ZIO-ны тегін пайдалана аламын ба?
Әрине! Егер ZIO жұмыстық орнында командамен жұмыс істеу қажет болмаса, ештеңе сатып алудың қажеті жоқ, бірақ егер қажет болса — алдымен біздің тегін жоспарымызды қолданып көріңіз, содан кейін қажеттіліктеріңіз көбейген сайын оны кез келген уақытта жаңартыңыз.
Translate not found: how_do_for_business
Translate not found: just_create_crm_will_work
ZIO-да қандай төлем нұсқалары бар?
Translate not found: zio_offers_secure_online_payments_with_multiple_options_you_can_pay_in_usd_or_rub_depending_on_your_preferences_and_all_transactions_are_processed_safely_within_the_platform
ZIO-да жобаларды және төлемдерді басқару қауіпсіз бе?
Әрине! ZIO деректеріңіз бен транзакцияларыңызды қорғау үшін салалық стандарттарға сәйкес қауіпсіздік шараларын қолданады, сондықтан сіз өз жұмысыңызға алаңдамай көңіл бөле аласыз.